1. Accéder aux identifiants du serveur : Ouvrez votre tableau de bord xREALM et allez dans l'onglet Avancé. Vous y trouverez l'adresse du serveur, le port et le nom d'utilisateur. Vous pouvez également demander un mot de passe SFTP.
.png)
2. Se connecter avec un programme de transfert de fichiers : Lancez un client SFTP, comme FileZilla, et saisissez les identifiants fournis.
.png)
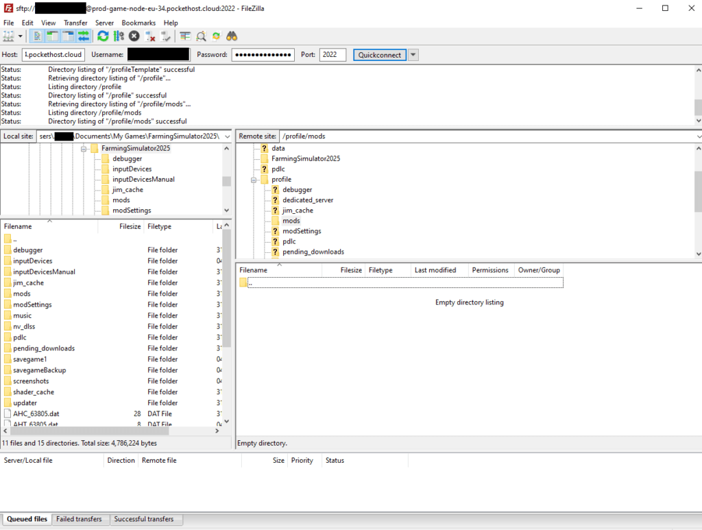
3. Connexion rapide : Appuyez sur Connexion rapide pour accéder aux fichiers de votre serveur. Vous verrez alors tous les dossiers et fichiers présents sur votre serveur.
4. Transférer des fichiers : Pour ajouter des mods, naviguez jusqu'au répertoire profile/mods. Vous pouvez faire glisser-déposer des fichiers depuis la partie gauche (votre ordinateur local) vers le serveur à droite.
.png)
Vous êtes maintenant prêt à améliorer votre serveur Farming Simulator 25 avec des mods personnalisés et d'autres données. Bonne agriculture !




